
Case Platform
Описание «Case Platform»
Платформа Case Platform – универсальный low-code конструктор для автоматизации процессов и создания бизнес-приложений без привлечения программистов. Платформа поддерживает весь цикл разработки и отличается проработанным юзабилити и интуитивно понятным интерфейсом. Создание новых систем с помощью Case Platform позволяет увеличить скорость разработки в 5 раз и сократить стоимость проекта в 3 раза.
Кто использует «Case Platform»
Подходит для пользователей, руководителей, разработчиков из таких сфер, как сфера финансов, медицина, автомобильный бизнес, розничная торговля, промышленная индустрия, государственный сектор, маркетинг.
Преимущества «Case Platform»
- Импортозамещение на 100%
- Трансформация в 5 раз быстрее
- Сокращение стоимости разработки в 3 раза
- Масштабирование без ограничений
Функции «Case Platform»
- Автоматизация процессов
Характеристики «Case Platform»
| Обучение по продукту | персонально |
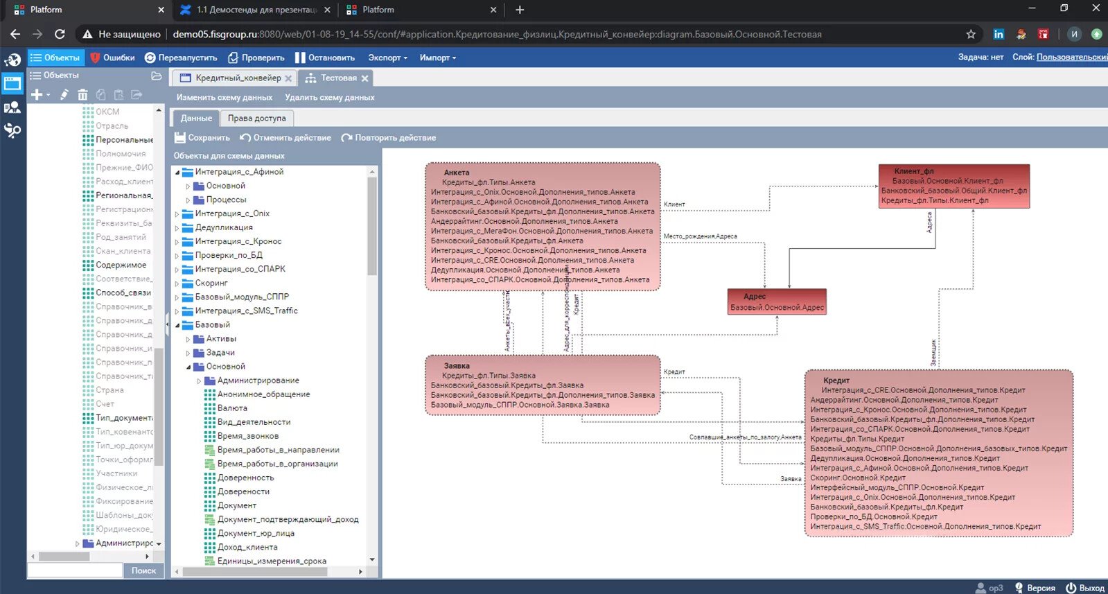
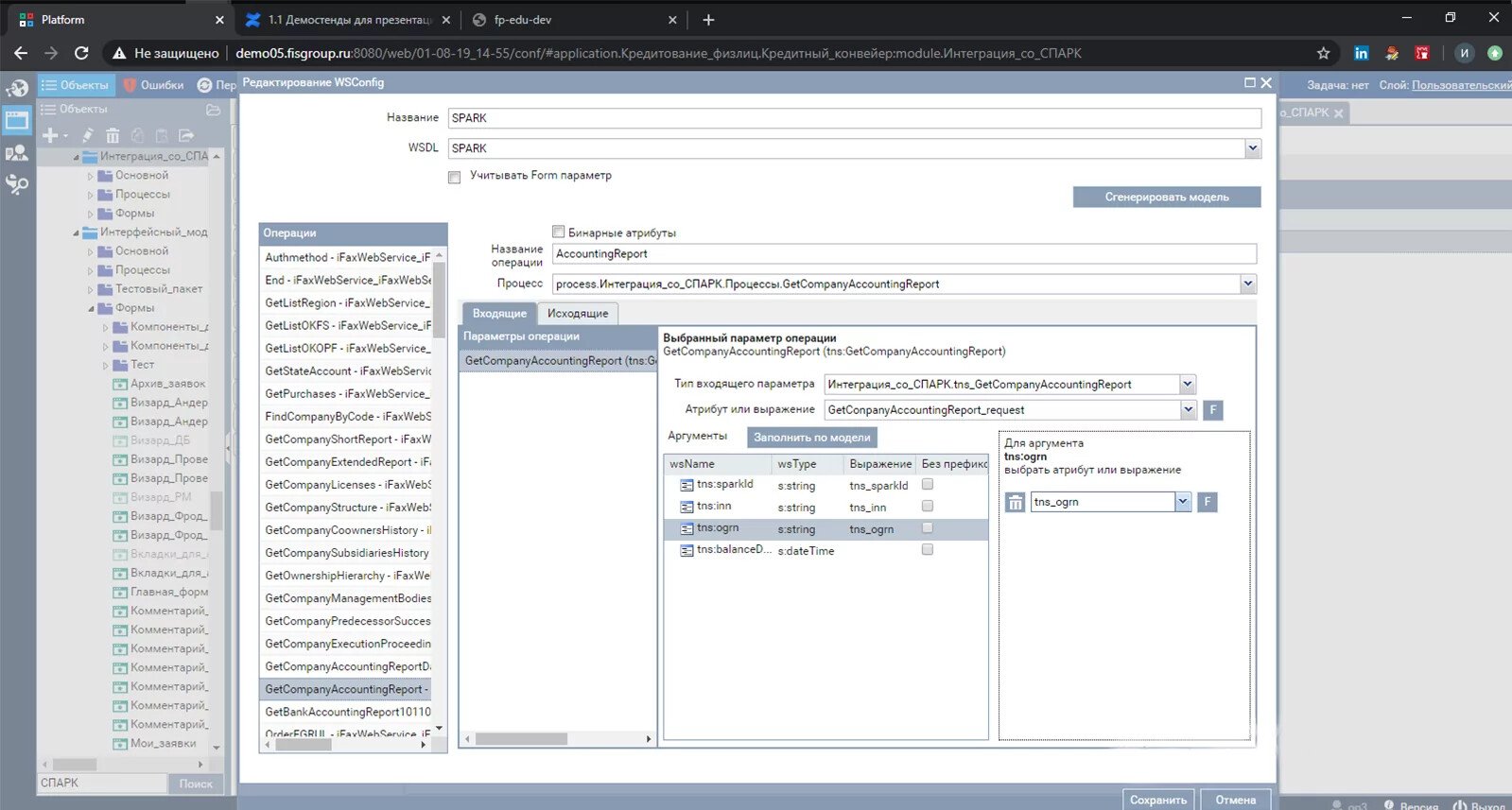
Скриншоты «Case Platform»
Заменяет иностранные решения:
Ассоциации

Нужно собственное решение?
Создайте заказ на разработку, проверенные исполнители напишут вам сами!




