
Звезда «Алькор»
в реестре российского ПО
Регистрационный № 18671
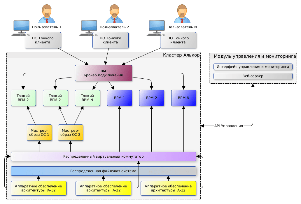
Описание «Звезда «Алькор»»
Гиперконвергентная платформа “Алькор” от компании “Звезда” предназначена для виртуализации вычислительных ресурсов, таких как центральный процессор, оперативная память и устройства ввода-вывода на архитектуре IA32E.
Кто использует «Звезда «Алькор»»
Программа создана для формирования гиперконвергентных виртуальных вычислительных структур, включая частные и общедоступные облачные среды.
Функции «Звезда «Алькор»»
- Интеграция с облаком
- Масштабируемость
- Анализ безопасности
Скриншоты «Звезда «Алькор»»
Категории
Нужно собственное решение?
Создайте заказ на разработку, проверенные исполнители напишут вам сами!

